У Виндовсу 10 постоји корисник који има ексклузивна права за приступ системским ресурсима и операцијама са њима. Његова помоћ се адресира када се појаве проблеми, као и да би се извршиле неке радње које захтевају повишене привилегије. У неким случајевима, коришћење овог налога постаје немогуће због губитка лозинке.
Садржај
Подразумевано, лозинка за пријављивање на овај налог је нула, односно празна. Ако је промијењен (инсталиран), а затим сигурно изгубљен, могу се појавити проблеми при извођењу неких операција. На пример, задаци у "Планеру" који треба да се покрећу у име администратора неће радити. Наравно, логовање за овог корисника ће такође бити затворено. Затим ћемо анализирати начине за ресетовање лозинке за налог са именом "Администратор" .
Погледајте и: Користите налог "Администратор" у оперативном систему Виндовс
У оперативном систему Виндовс постоји одељак за управљање налогом у којем можете брзо да промените нека подешавања, укључујући и лозинку. Да бисте користили његове функције, морате имати администраторска права (морате бити пријављени на "рачун" са одговарајућим правима).





Сада се можете пријавити као “Администратор” без лозинке. Важно је напоменути да у неким случајевима одсуство ових података може довести до грешке "Инвалид пассворд" и слично томе. Ако је ово ваша ситуација, унесите неку вриједност у поља за унос (не заборавите касније).
У “Командној линији” (конзола), можете извести неке операције са системским параметрима и датотекама без употребе графичког интерфејса.
Више детаља: Покрените "Цомманд Промпт" у име администратора у оперативном систему Виндовс 10
net user Администратор ""
Притисните ЕНТЕР .

Ако желите да поставите лозинку (није празна), унесите је између наводника.
net user Администратор "54321"
Промене ће одмах ступити на снагу.
Да бисмо искористили овај метод, потребан нам је диск или флеш диск са истом верзијом оперативног система Виндовс која је инсталирана на нашем рачунару.
Више детаља:
Водич за креирање покретачког флеш диска са оперативним системом Виндовс 10
Конфигуришите БИОС да се покреће са флеш диска




regedit
Притисните типку ЕНТЕР .

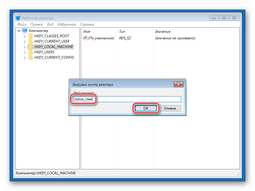
HKEY_LOCAL_MACHINE

Отворите мени „Филе“ на врху интерфејса и изаберите ставку „Лоад хиве“ .

Системный дискWindowsSystem32config
Окружење за опоравак мења слова диск јединица у складу са непознатим алгоритмом, тако да је слово Д најчешће додељено системској партицији.



HKEY_LOCAL_MACHINE
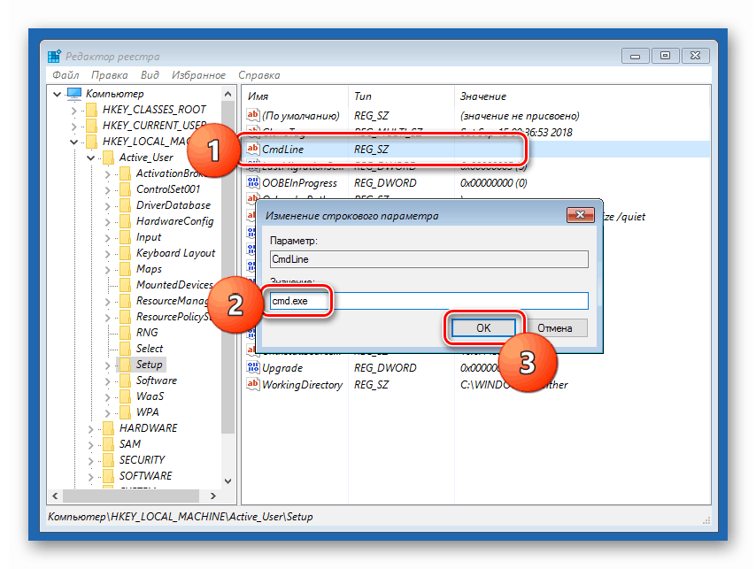
Затим ћемо проширити новостворену секцију и кликнути на “Сетуп” фолдер.

CmdLine
У пољу "Вредност" уносимо следеће:
cmd.exe

Setup Type


У менију "Датотека" одаберите истовар кошнице.

Кликните на "Да".

exit


Након учитавања, умјесто закључаног екрана, видјет ћемо прозор "Цомманд Лине" .

net user Администратор “”

Погледајте и: Како променити лозинку на рачунару са оперативним системом Виндовс 10

HKEY_LOCAL_MACHINESYSTEMSetup
Горњи метод уклања вредност кључа (мора бити празна)
CmdLine
За параметар
Setup Type
Подесите вредност на "0" .

exit

Овим акцијама ресетујемо лозинку администратора . Такођер можете поставити властиту вриједност (између наводника).
Када мењате или ресетујете лозинку за налог „Администратор“ , запамтите да је овај корисник скоро „бог“ у систему. Ако нападачи искористе своја права, неће имати никаквих ограничења у промјени датотека и поставки. Зато се препоручује да након употребе онемогућите овај "налог" у одговарајућој снап-ину (погледајте чланак на линку изнад).